Who doesn’t want to get rich quick? If you’ve ever even dabbled in stock trade in the hopes of making quick money, you’ll know it’s no walk in the park. The stock market seems to be a living breathing organism and nobody knows what is going to happen and when. But we’ve all seen some maestro investor or the other rise from rags to riches by investing in stocks. And let’s face it, we all want some of that too. While it is easy to make a call to buy a stock, it is often hard to know when to sell a stock. Today we will help you get closer to understanding the factors behind it.
Why is Selling Tougher than Buying?
There’s a big difference in one’s state of mind when buying and when selling stocks. When you buy a stock, you are in a more optimistic frame of mind. You obviously look forward to a great future where all you see are profits. Nobody buys stocks to lose right? However, coming to a decision of when to sell a stock or whether to sell at all or not can be quite tough.
Obviously, we want to always win, but it’s not as easy as just “buying low and selling high” as investment gurus say. Knowing when to sell a stock is your key to financial success.
Unfortunately, many investors have trouble making this decision and there may be multiple reasons for it. Most of it boils down to human emotions. How does it feel when you sell a stock that has gone to the bottom of the barrel only to see double in value shortly? We can’t help but kick ourselves for not having held on just a little longer.
Factors Affecting Decision Making
Greed
When we see prices going up, we often get too greedy thinking this upward trend will continue. We want to hold on to our stocks just a little bit longer to see if we can extract just a little more.
Fear
When stocks start going down, it’s human nature to panic and want to sell out.
Overconfidence
Most individual investors believe they can manage their money quite well. So even when things are clearly not going in the right direction, they don’t like to admit that they were wrong in buying the stock and move on to a better idea.
Advice from investment pundits and Gossip-mongers in the market
There are quite a lot of self-proclaimed market experts out there who claim that they have done it all and know it all. These are the people who are responsible for impulse buying and panic selling in the market. To avoid the effect of the above factors, here are some guidelines that you can follow when thinking about selling a stock.
How to Decide When to Sell Stocks
Think long-term goals rather than short-term gains
One of the reasons we might sell a stock is when we believe that the company’s long-term earning capabilities have weakened. Sometimes a fall in stock prices may just be transitory, rather than permanent. Instead of scrambling to sell stocks, we should try and understand what factors are causing this downward motion. We should also try to identify if these factors are just transitory or actually capable of permanent damage to the company. In other words, unless your research and data about the company point to a big change in the company policy, it’s usually better to hold on.
In other words, unless your research and data about the company point to a big change in the company policy, it’s usually better to hold on.
Be aware of Valuation Risks
The valuation of a share ultimately depends on the company’s value of future cash flows. This valuation always carries some amount of imprecision and the price of a stock can significantly stray from its intrinsic value. For this reason, we should rely on the margin of safety concept when we invest. Another useful piece of data that can help determine whether to sell out or not is the P/E ratio. If it significantly exceeds the average P/E ratio over the preceding 10 years, it is time to sell.
Keep a watch out for opportunities to upgrade:
Even if you had the best intention in mind when buying the stock, it is quite possible that you realize there was a mistake in your analysis of the company data. The moment you realize that it’s best to sell the stock and move on. Yes, you might find the price of the stock go up just after you sell them, but learn to trust your instincts and have faith in your reasoning. If you had analyzed the data right, that hike was probably a temporary spike.
Look out for steep rises and falls
Sometimes you will find a certain stock rise dramatically within a very short duration. In such cases, it is best to pick up your gains and move on. A cheap stock may become an expensive one quite quickly due to a variety of reasons. It could be due to market speculations, among other things. A steep rise is more often followed by a steep fall. So, instead of waiting for prices to rise higher, you should just sell out as fast as you can.
If stocks seem to go downhill, you should sell on a dead cat bounce. A dead cat bounce is a temporary rise during a prolonged decline. Downtrends are often interrupted by short periods of recovery, where prices temporarily go up. In fact, the name comes from the notion that even a dead cat will bounce if it falls far and fast enough.

Bottom line is that you have to make informed decisions, rather than acting on a whim. Fortunately, technology and data science are revolutionizing the decision-making process, by bringing enough facts at our disposal.
The Data Driven Approach
Here’s how some people are using the data to help them decide when to sell their stocks:
Support Vector Machines
In particular, Support Vector Regression is being used to predict stock prices based on past trends in the market. Changes in stock prices are random, yes. But if you look closely enough, you’ll realize that they follow a slight pattern, which can be traced using predictive models. Siraj Raval in his video demonstrated how this can be done. He experimented with three different predictive models and ran them on the stock prices from the past 30 days. Raval found the RBF model to fit the data best.
Decision Tree
Q. a. Al-Radaideh used a decision tree classifier to help traders decide the best time to buy or sell stocks. The CRISP-DM method that he introduced in his paper was applied to real historical data of three major companies. Five attributes of the stock data were used on the model to create decision rules that give buy/sell recommendations for stocks.
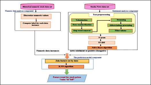
Sentiment Analysis
Ayman E. Khedr combined the Naïve Bayes method along with Sentiment Analysis to predict stock market behavior and future trends. He used a dataset of stock prices from three companies. He then combined this with sentiment analysis of market news, company news and financial reports published by market experts. The model could predict stock prices with an accuracy of 89.8%. This confirms the fact that there is a strong correlation between stock news and changes in stock prices.
Any sale made with proper understanding and particular intention is a good sale, even if it does not result in a profit. It becomes a poor decision only when it is made on an impulse or in response to an emotion. If you want to win at this unpredictable game called the stock market, you have to make data and analysis your best allies.



